HTTPS

# HTTPS

HTTP详解讲过 HTTP 的一些缺点,其中的“无状态”在加入 Cookie 后得到了解决,而另两个缺点——“明文”和“不安全”仅凭 HTTP 自身是无力解决的,需要引入新的 HTTPS 协议。

  • 什么样的通信过程才是安全的呢?

如果通信过程具备了四个特性,就可以认为是“安全”的,这四个特性是:机密性、完整性,身份认证和不可否认

提示

  • 机密性(Secrecy/Confidentiality)是指对数据的“保密”,只能由可信的人访问,对其他人是不可见的“秘密”。
  • 完整性(Integrity,也叫一致性)是指数据在传输过程中没有被篡改,“完完整整”地保持着原状。
  • 身份认证(Authentication)是指确认对方的真实身份,也就是“证明你真的是你”,保证消息只能发送给可信的人。
  • 不可否认(Non-repudiation/Undeniable),也叫不可抵赖,意思是不能否认已经发生过的行为。

# HTTPS介绍

HTTPS 其实是一个“非常简单”的协议,RFC 文档很小,只有短短的 7 页,里面规定了新的协议名“https”,默认端口号 443,至于其他的什么请求 - 应答模式、报文结构、请求方法、URI、头字段、连接管理等等都完全沿用 HTTP,没有任何新的东西。

HTTPS 与 HTTP 最大的区别,它能够鉴别危险的网站,并且尽最大可能保证你的上网安全,防御黑客对信息的窃听、篡改或者“钓鱼”、伪造。

HTTPS 名字里的“S”,它把 HTTP 下层的传输协议由 TCP/IP 换成了 SSL/TLS,由“HTTP over TCP/IP”变成了 HTTP over SSL/TLS ,让 HTTP 运行在了安全的 SSL/TLS 协议上。

# 加密

实现机密性最常用的手段是加密(encrypt),就是把消息用某种方式转换成谁也看不懂的乱码,只有掌握特殊“钥匙”的人才能再转换出原始文本。

这里的“钥匙”就叫做密钥(key),加密前的消息叫明文(plain text/clear text),加密后的乱码叫密文(cipher text),使用密钥还原明文的过程叫解密(decrypt),是加密的反操作,加密解密的操作过程就是加密算法

# 对称加密

指加密和解密时使用的密钥都是同一个,是“对称”的。只要保证了密钥的安全,那整个通信过程就可以说具有了机密性。

TLS 里常用的对称加密算法有 AES 和 ChaCha20:

  • AES 的意思是高级加密标准(Advanced Encryption Standard),密钥长度可以是 128、192 或 256。它安全强度很高,性能也很好,而且有的硬件还会做特殊优化,所以非常流行,是应用最广泛的对称加密算法。
  • ChaCha20 是 Google 设计的另一种加密算法,密钥长度固定为 256 位,纯软件运行性能要超过 AES,曾经在移动客户端上比较流行,算得上是一个不错的算法。

加密分组模式

对称算法还有一个“分组模式”的概念,它可以让算法用固定长度的密钥加密任意长度的明文,把小秘密(即密钥)转化为大秘密(即密文)。

最新的分组模式被称为 AEAD(Authenticated Encryption with Associated Data),在加密的同时增加了认证的功能,常用的是 GCM、CCM 和 Poly1305。

把上面这些组合起来,就可以得到 TLS 密码套件中定义的对称加密算法:

AES128-GCM,意思是密钥长度为 128 位的 AES 算法,使用的分组模式是 GCM;ChaCha20-Poly1305 的意思是 ChaCha20 算法,使用的分组模式是 Poly1305。

# 非对称加密

对称加密看上去好像完美地实现了机密性,但其中有一个很大的问题:如何把密钥安全地传递给对方,术语叫“密钥交换”。

因为在对称加密算法中只要持有密钥就可以解密。如果你和网站约定的密钥在传递途中被黑客窃取,那他就可以在之后随意解密收发的数据,通信过程也就没有机密性可言了。

非对称加密(也叫公钥加密算法),它有两个密钥,一个叫公钥(public key),一个叫私钥(private key)。两个密钥是不同的,“不对称”,公钥可以公开给任何人使用,而私钥必须严格保密。

公钥和私钥有个特别的“单向”性,虽然都可以用来加密解密,但公钥加密后只能用私钥解密,反过来,私钥加密后也只能用公钥解密。

非对称加密可以解决“密钥交换”的问题。网站秘密保管私钥,在网上任意分发公钥,你想要登录网站只要用公钥加密就行了,密文只能由私钥持有者才能解密。而黑客因为没有私钥,所以就无法破解密文。

非对称加密算法的设计要比对称算法难得多,在 TLS 里只有很少的几种,比如 DH、DSA、RSA、ECC 等。

  • RSA 可能是其中最著名的一个,几乎可以说是非对称加密的代名词,它的安全性基于“整数分解”的数学难题,使用两个超大素数的乘积作为生成密钥的材料,想要从公钥推算出私钥是非常困难的。

  • ECC(Elliptic Curve Cryptography)是非对称加密里的“后起之秀”,它基于“椭圆曲线离散对数”的数学难题,使用特定的曲线方程和基点生成公钥和私钥,子算法 ECDHE 用于密钥交换,ECDSA 用于数字签名。

# 混合加密

虽然非对称加密没有“密钥交换”的问题,但因为它们都是基于复杂的数学难题,运算速度很慢。

现在 TLS 里使用混合加密方式:

  1. 在通信刚开始的时候使用非对称算法,比如 RSA、ECDHE,首先解决密钥交换的问题。
  2. 然后用随机数产生对称算法使用的“会话密钥”(session key),再用公钥加密。因为会话密钥很短,通常只有 16 字节或 32 字节,所以慢一点也无所谓。
  3. 对方拿到密文后用私钥解密,取出会话密钥。这样,双方就实现了对称密钥的安全交换,后续就不再使用非对称加密,全都使用对称加密。

# 数字签名与证书

在机密性的基础上还必须加上完整性、身份认证等特性,才能实现真正的安全。

# 摘要算法

实现完整性的手段主要是摘要算法(Digest Algorithm),也就是常说的散列函数、哈希函数(Hash Function)。

可以把摘要算法近似地理解成一种特殊的压缩算法,它能够把任意长度的数据“压缩”成固定长度、而且独一无二的“摘要”字符串,就好像是给这段数据生成了一个数字“指纹”;这也是一种特殊的“单向”加密算法,它只有算法,没有密钥,加密后的数据无法解密,不能从摘要逆推出原文。

MD5(Message-Digest 5)、SHA-1(Secure Hash Algorithm 1),它们就是最常用的两个摘要算法,能够生成 16 字节和 20 字节长度的数字摘要。但这两个算法的安全强度比较低,不够安全,在 TLS 里已经被禁止使用。

目前 TLS 推荐使用的是 SHA-1 的后继者:SHA-2。SHA-2 实际上是一系列摘要算法的统称,总共有 6 种,常用的有 SHA224、SHA256、SHA384,分别能够生成 28 字节、32 字节、48 字节的摘要。

摘要算法对输入具有“单向性”和“雪崩效应”,输入的微小不同会导致输出的剧烈变化,所以也被 TLS 用来生成伪随机数(PRF,pseudo random function)。如果黑客在中间哪怕改动了一个标点符号,摘要也会完全不同,网站计算比对就会发现消息被窜改,是不可信的。

真正的完整性必须要建立在机密性之上,在混合加密系统里用会话密钥加密消息和摘要,这样黑客无法得知明文,也就没有办法动手脚了。

# 数字签名

加密算法结合摘要算法,我们的通信过程可以说是比较安全了。但这里还有漏洞,就是通信的两个端点(endpoint)。黑客可以伪装成网站来窃取信息。而反过来,他也可以伪装成你,向网站发送支付、转账等消息,网站没有办法确认你的身份,钱可能就这么被偷走了。

使用私钥再加上摘要算法,就能够实现数字签名,同时实现身份认证不可否认

数字签名的原理其实很简单,就是把公钥私钥的用法反过来,之前是公钥加密、私钥解密,现在是私钥加密、公钥解密

但又因为非对称加密效率太低,所以私钥只加密原文的摘要,这样运算量就小的多,而且得到的数字签名也很小,方便保管和传输。

签名和公钥一样完全公开,任何人都可以获取。但这个签名只有用私钥对应的公钥才能解开,拿到摘要后,再比对原文验证完整性,就可以像签署文件一样证明消息确实是你发的。

只要你和网站互相交换公钥,就可以用“签名”和“验签”来确认消息的真实性,因为私钥保密,黑客不能伪造签名,就能够保证通信双方的身份。

# 数字证书和 CA

到现在,综合使用对称加密、非对称加密和摘要算法,已经实现了安全的四大特性,但这里还有一个“公钥的信任”问题。因为谁都可以发布公钥,还缺少防止黑客伪造公钥的手段。

CA(Certificate Authority,证书认证机构)。它就像网络世界里的公安局、教育部、公证中心,具有极高的可信度,由它来给各个公钥签名,用自身的信誉来保证公钥无法伪造,是可信的。

CA 对公钥的签名认证也是有格式的,不是简单地把公钥绑定在持有者身份上就完事了,还要包含序列号、用途、颁发者、有效时间等等,把这些打成一个包再签名,完整地证明公钥关联的各种信息,形成数字证书(Certificate)。

知名的 CA 全世界就那么几家,比如 DigiCert、VeriSign、Entrust、Let’s Encrypt 等,它们签发的证书分 DV、OV、EV 三种,区别在于可信程度。DV 是最低的,只是域名级别的可信,背后是谁不知道。EV 是最高的,经过了法律和审计的严格核查,可以证明网站拥有者的身份(在浏览器地址栏会显示出公司的名字,例如 Apple、GitHub 的网站)。

  • CA的信任链

小一点的 CA 可以让大 CA 签名认证,但链条的最后,也就是 Root CA,就只能自己证明自己了,这个就叫“自签名证书”(Self-Signed Certificate)或者“根证书”(Root Certificate)。

操作系统和浏览器都内置了各大 CA 的根证书,上网的时候只要服务器发过来它的证书,就可以验证证书里的签名,顺着证书链(Certificate Chain)一层层地验证,直到找到根证书,就能够确定证书是可信的,从而里面的公钥也是可信的。

  • 证书体系的弱点

证书体系(PKI,Public Key Infrastructure)虽然是目前整个网络世界的安全基础设施,但:

  1. 如果 CA 失误或者被欺骗,签发了错误的证书,虽然证书是真的,可它代表的网站却是假的;
  2. 还有如果 CA 被黑客攻陷,或者 CA 有恶意,因为它(即根证书)是信任的源头,整个信任链里的所有证书也就都不可信了。

针对第一种,开发出了 CRL(证书吊销列表,Certificate revocation list)和 OCSP(在线证书状态协议,Online Certificate Status Protocol),及时废止有问题的证书。

对于第二种,因为涉及的证书太多,就只能操作系统或者浏览器从根上“下狠手”了,撤销对 CA 的信任,列入“黑名单”,这样它颁发的所有证书就都会被认为是不安全的。

# 总结

  1. 摘要算法用来实现完整性,能够为数据生成独一无二的“指纹”,常用的算法是 SHA-2;
  2. 数字签名是私钥对摘要的加密,可以由公钥解密后验证,实现身份认证和不可否认;
  3. 公钥的分发需要使用数字证书,必须由 CA 的信任链来验证,否则就是不可信的;
  4. 作为信任链的源头 CA 有时也会不可信,解决办法有 CRL、OCSP,还有终止信任。

参考:数字签名与证书 (opens new window)

# SSL/TLS

SSL 即安全套接层(Secure Sockets Layer),在 OSI 模型中处于第 5 层(会话层),由网景公司于 1994 年发明,有 v2 和 v3 两个版本,而 v1 因为有严重的缺陷从未公开过。

SSL 发展到 v3 时已经证明了它自身是一个非常好的安全通信协议,于是互联网工程组 IETF 在 1999 年把它改名为 TLS(传输层安全,Transport Layer Security),正式标准化,版本号从 1.0 重新算起,所以 TLS1.0 实际上就是 SSLv3.1。

到今天 TLS 已经发展出了三个版本,分别是 2006 年的 1.1、2008 年的 1.2 和2018年的 1.3,每个新版本都紧跟密码学的发展和互联网的现状,持续强化安全和性能,已经成为了信息安全领域中的权威标准。

目前应用的最广泛的 TLS 是 1.2,所以接下来的讲解都针对的是 TLS1.2。

TLS 由记录协议、握手协议、警告协议、变更密码规范协议、扩展协议等几个子协议组成,综合使用了对称加密、非对称加密、身份认证等许多密码学前沿技术。

浏览器和服务器在使用 TLS 建立连接时需要选择一组恰当的加密算法来实现安全通信,这些算法的组合被称为密码套件(cipher suite,也叫加密套件)。

TLS 的密码套件命名非常规范,格式很固定。基本的形式是“密钥交换算法 + 签名算法 + 对称加密算法 + 摘要算法”。

如:ECDHE-RSA-AES256-GCM-SHA384的意思就是:握手时使用 ECDHE 算法进行密钥交换,用 RSA 签名和身份认证,握手后的通信使用 AES 对称算法,密钥长度 256 位,分组模式是 GCM,摘要算法 SHA384 用于消息认证和产生随机数。

# TLS 协议的组成

  • 记录协议(Record Protocol)规定了 TLS 收发数据的基本单位:记录(record)。它有点像是 TCP 里的 segment,所有的其他子协议都需要通过记录协议发出。但多个记录数据可以在一个 TCP 包里一次性发出,也并不需要像 TCP 那样返回 ACK。

  • 警报协议(Alert Protocol)的职责是向对方发出警报信息,有点像是 HTTP 协议里的状态码。比如,protocol_version 就是不支持旧版本,bad_certificate 就是证书有问题,收到警报后另一方可以选择继续,也可以立即终止连接。

  • 握手协议(Handshake Protocol)是 TLS 里最复杂的子协议,要比 TCP 的 SYN/ACK 复杂的多,浏览器和服务器会在握手过程中协商 TLS 版本号、随机数、密码套件等信息,然后交换证书和密钥参数,最终双方协商得到会话密钥,用于后续的混合加密系统。

  • 变更密码规范协议(Change Cipher Spec Protocol),它非常简单,就是一个“通知”,告诉对方,后续的数据都将使用加密保护。那么反过来,在它之前,数据都是明文的。

# TLS 的握手过程

在 HTTP 协议里,建立连接后,浏览器会立即发送请求报文。但现在是 HTTPS 协议,它需要再有另外一个“握手”过程,在 TCP 上建立安全连接,之后才是收发 HTTP 报文。这个“握手”过程与 TCP 有些类似,是 HTTPS 和 TLS 协议里最重要、最核心的部分。

# ECDHE 握手过程

先看图:

  • 流程分析:
  1. 在 TCP 建立连接之后,浏览器会首先发一个“Client Hello”消息,也就是跟服务器“打招呼”。里面有客户端的版本号、支持的密码套件,还有一个随机数(Client Random),用于后续生成会话密钥。
# 握手协议
Handshake Protocol: Client Hello
    Version: TLS 1.2 (0x0303) # 客户端TLS版本号
    Random: 1cbf803321fd2623408dfe… # 随机数
    Cipher Suites (17 suites) # 支持的密码套件
        Cipher Suite: TLS_ECDHE_RSA_WITH_AES_128_GCM_SHA256 (0xc02f)
        Cipher Suite: TLS_ECDHE_RSA_WITH_AES_256_GCM_SHA384 (0xc030)
  1. 服务器收到“Client Hello”后,会返回一个“Server Hello”消息。把版本号对一下,也给出一个随机数(Server Random),然后从客户端的列表里选一个作为本次通信使用的密码套件。
Handshake Protocol: Server Hello
    Version: TLS 1.2 (0x0303) # 确认客户端版本号
    Random: 0e6320f21bae50842e96…  # 生成随机数
    Cipher Suite: TLS_ECDHE_RSA_WITH_AES_256_GCM_SHA384 (0xc030)  # 从客户端的列表里选一个作为本次通信使用的密码套件
  1. 然后服务器为了证明自己的身份,就把证书也发给了客户端(Server Certificate)。

  2. 接下来是一个关键的操作,因为服务器选择了 ECDHE 算法,所以它会在证书后发送“Server Key Exchange”消息,里面是椭圆曲线的公钥(Server Params),用来实现密钥交换算法,再加上自己的私钥签名认证。

Handshake Protocol: Server Key Exchange
    EC Diffie-Hellman Server Params # 椭圆曲线的公钥
        Curve Type: named_curve (0x03)
        Named Curve: x25519 (0x001d)
        Pubkey: 3b39deaf00217894e...
        Signature Algorithm: rsa_pkcs1_sha512 (0x0601)
        Signature: 37141adac38ea4...

这相当于说:“刚才我选的密码套件有点复杂,所以再给你个算法的参数,和刚才的随机数一样有用,别丢了。为了防止别人冒充,我又盖了个章。”

  1. 之后是“Server Hello Done”消息,服务器说:“我的信息就是这些,打招呼完毕。”

这样第一个消息往返就结束了(两个 TCP 包),结果是客户端和服务器通过明文共享了三个信息:Client Random、Server Random 和 Server Params

  1. 客户端这时也拿到了服务器的证书,接着开始走证书链逐级验证,确认证书的真实性,再用证书公钥验证签名,就确认了服务器的身份:“刚才跟我打招呼的不是骗子,可以接着往下走。”

  2. 然后,客户端按照密码套件的要求,也生成一个椭圆曲线的公钥(Client Params),用“Client Key Exchange”消息发给服务器。

# 握手协议
Handshake Protocol: Client Key Exchange
    EC Diffie-Hellman Client Params
        Pubkey: 8c674d0e08dc27b5eaa…
  1. 现在客户端和服务器手里都拿到了密钥交换算法的两个参数(Client Params、Server Params),就用 ECDHE 算法一阵算,算出了一个新的东西,叫Pre-Master,其实也是一个随机数。

至于具体的计算原理和过程,因为太复杂就不细说了,但算法可以保证即使黑客截获了之前的参数,也是绝对算不出这个随机数的。

  1. 现在客户端和服务器手里有了三个随机数:Client Random、Server Random 和 Pre-Master。用这三个作为原始材料,就可以生成用于加密会话的主密钥,叫 Master Secret 。而黑客因为拿不到“Pre-Master”,所以也就得不到主密钥。

TLS 的设计者考虑得非常周到,他们不信任客户端或服务器伪随机数的可靠性,为了保证真正的“完全随机”“不可预测”,把三个不可靠的随机数混合起来,那么“随机”的程度就非常高了,足够让黑客难以猜测。

主密钥有 48 字节,但它也不是最终用于通信的会话密钥,还会再用 PRF 扩展出更多的密钥,比如客户端发送用的会话密钥(client_write_key)、服务器发送用的会话密钥(server_write_key)等等,避免只用一个密钥带来的安全隐患。

  1. 有了主密钥和派生的会话密钥,握手就快结束了。客户端发一个 Change Cipher Spec ,然后再发一个 Finished 消息,把之前所有发送的数据做个摘要,再加密一下,让服务器做个验证。

意思就是告诉服务器:“后面都改用对称算法加密通信了啊,用的就是打招呼时说的 AES,加密对不对还得你测一下。”

  1. 服务器也是同样的操作,发“Change Cipher Spec”和“Finished”消息,双方都验证加密解密 OK,握手正式结束,后面就收发被加密的 HTTP 请求和响应了。

# RSA 握手过程

刚才说的其实是如今主流的 TLS 握手过程,这与传统的握手有两点不同:

  • 第一个,使用 ECDHE 实现密钥交换,而不是 RSA,所以会在服务器端发出“Server Key Exchange”消息。
  • 第二个,因为使用了 ECDHE,客户端可以不用等到服务器发回“Finished”确认握手完毕,立即就发出 HTTP 报文,省去了一个消息往返的时间浪费。这个叫“TLS False Start”,意思就是“抢跑”,和“TCP Fast Open”有点像,都是不等连接完全建立就提前发应用数据,提高传输的效率。

接下来看下 RSA 的握手过程:

大体的流程没有变,只是“Pre-Master”不再需要用算法生成,而是客户端直接生成随机数,然后用服务器的公钥加密,通过“Client Key Exchange”消息发给服务器。服务器再用私钥解密,这样双方也实现了共享三个随机数,就可以生成主密钥。

# 总结

  1. HTTPS 协议会先与服务器执行 TCP 握手,然后执行 TLS 握手,才能建立安全连接;
  2. 握手的目标是安全地交换对称密钥,需要三个随机数,第三个随机数“Pre-Master”必须加密传输,绝对不能让黑客破解;
  3. “Hello”消息交换随机数,“Key Exchange”消息交换“Pre-Master”;
  4. “Change Cipher Spec”之前传输的都是明文,之后都是对称密钥加密的密文。

# 备注

  1. Chrome 开发者工具的 Security 面板可以看到 HTTPS 握手时选择的版本号、密码套件、椭圆曲线
  2. ECDHE 算法,使用椭圆曲线增强了 DH 算法的安全性和性能,公钥和私钥都是临时生成的
  3. 这一部分确实有点复杂,详见TLS1.2连接过程解析 (opens new window)

# 双向认证

上面说的是“单向认证”握手过程,只认证了服务器的身份,而没有认证客户端的身份。这是因为通常单向认证通过后已经建立了安全通信,用账号、密码等简单的手段就能够确认用户的真实身份。

但为了防止账号、密码被盗,有的时候(比如网上银行)还会使用 U 盾给用户颁发客户端证书,实现“双向认证”,这样会更加安全。

双向认证的流程也没有太多变化,只是在“Server Hello Done”之后,“Client Key Exchange”之前,客户端要发送“Client Certificate”消息,服务器收到后也把证书链走一遍,验证客户端的身份。

# TLS1.3特性解析

前面讲的握手、认证都是TLS1.2的,接下来看一下TLS1.3

TLS1.2 已经是 2008 年的“老”协议了,虽然历经考验,但毕竟“岁月不饶人”,在安全、性能等方面已经跟不上如今的互联网了。

于是经过四年、近 30 个草案的反复打磨,TLS1.3 终于在 2018 年 “粉墨登场”,再次确立了信息安全领域的新标准。

TLS1.3 的三个主要改进目标:兼容、安全与性能

  • 最大化兼容性

TLS1.3 会用到一个新的扩展协议(Extension Protocol),它有点“补充条款”的意思,通过在记录末尾添加一系列的“扩展字段”来增加新的功能,老版本的 TLS 不认识它可以直接忽略,这就实现了“后向兼容”。

在记录头的 Version 字段被兼容性“固定”的情况下,只要是 TLS1.3 协议,握手的“Hello”消息后面就必须有“supported_versions”扩展,它标记了 TLS 的版本号,使用它就能区分新旧协议。

  • 强化安全

TLS1.2 在十来年的应用中获得了许多宝贵的经验,陆续发现了很多的漏洞和加密算法的弱点,所以 TLS1.3 就在协议里修补了这些不安全因素。

比如:

  • 伪随机数函数由 PRF 升级为 HKDF(HMAC-based Extract-and-Expand Key Derivation Function);
  • 明确禁止在记录协议里使用压缩;
  • 废除了 RC4、DES 对称加密算法;
  • 废除了 ECB、CBC 等传统分组模式;
  • 废除了 MD5、SHA1、SHA-224 摘要算法;
  • 废除了 RSA、DH 密钥交换算法和许多命名曲线。

经过这一番“减肥瘦身”之后,TLS1.3 里只保留了 AES、ChaCha20 对称加密算法,分组模式只能用 AEAD 的 GCM、CCM 和 Poly1305,摘要算法只能用 SHA256、SHA384,密钥交换算法只有 ECDHE 和 DHE,椭圆曲线也被“砍”到只剩 P-256 和 x25519 等 5 种。

Q:废除 RSA 和 DH 密钥交换算法的原因?

RSA 不具有“前向安全”(Forward Secrecy)。假设黑客一直在长期收集混合加密系统收发的所有报文,如果加密系统使用服务器证书里的 RSA 做密钥交换,一旦私钥泄露或被破解,那么黑客就能够使用私钥解密出之前所有报文的“Pre-Master”,再算出会话密钥,破解所有密文。而 ECDHE 算法在每次握手时都会生成一对临时的公钥和私钥,每次通信的密钥对都是不同的,也就是“一次一密”,即使黑客花大力气破解了这一次的会话密钥,也只是这次通信被攻击,之前的历史消息不会受到影响,仍然是安全的。

  • 提升性能

HTTPS 建立连接时除了要做 TCP 握手,还要做 TLS 握手,在 TLS1.2 中会多花两个消息往返(2-RTT),可能导致几十毫秒甚至上百毫秒的延迟,在移动网络中延迟还会更严重。

现在因为密码套件大幅度简化,也就没有必要再像以前那样走复杂的协商流程了。TLS1.3 压缩了以前的“Hello”协商过程,删除了“Key Exchange”消息,把握手时间减少到了“1-RTT”,效率提高了一倍。

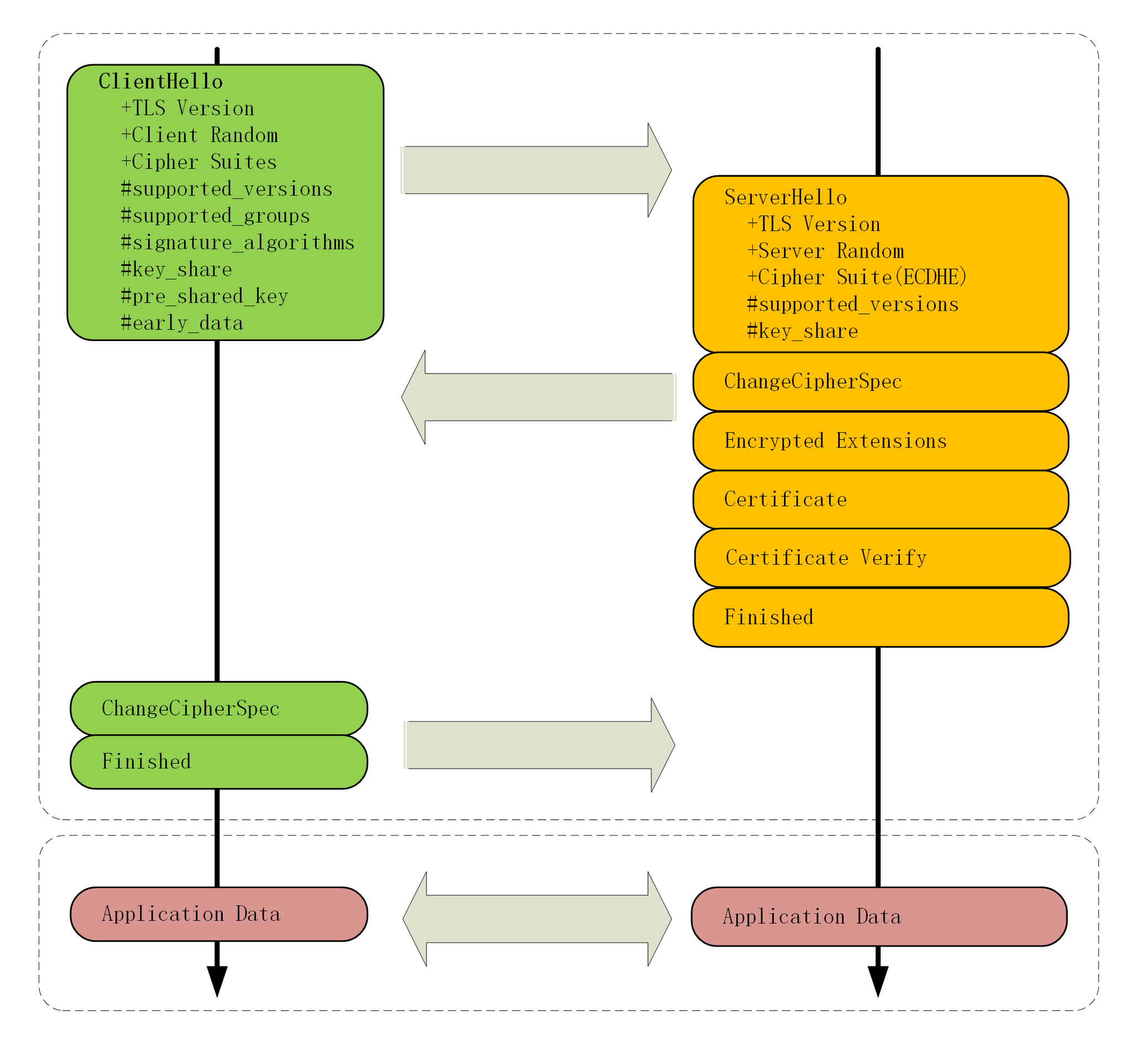
具体的做法还是利用了扩展。客户端在“Client Hello”消息里直接用“supported_groups”带上支持的曲线,比如 P-256、x25519,用“key_share”带上曲线对应的客户端公钥参数,用“signature_algorithms”带上签名算法。

流程如图:

# 总结

  1. 为了兼容 1.1、1.2 等“老”协议,TLS1.3 会“伪装”成 TLS1.2,新特性在“扩展”里实现;
  2. 1.1、1.2 在实践中发现了很多安全隐患,所以 TLS1.3 大幅度删减了加密算法,只保留了 ECDHE、AES、ChaCha20、SHA-2 等极少数算法,强化了安全;
  3. TLS1.3 也简化了握手过程,完全握手只需要一个消息往返,提升了性能。

参考:TLS1.3特性解析 (opens new window)

# OpenSSL

OpenSSL是一个著名的开源密码学程序库和工具包,是 SSL/TLS 的具体实现。

几乎支持所有公开的加密算法和协议,已经成为了事实上的标准,许多应用软件都会使用它作为底层库来实现 TLS 功能,包括常用的 Web 服务器 Apache、Nginx 等。

OpenSSL 是从另一个开源库 SSLeay 发展出来的,曾经考虑命名为“OpenTLS”,但当时(1998 年)TLS 还未正式确立,而 SSL 早已广为人知,所以最终使用了“OpenSSL”的名字。

# HTTPS的优化

HTTPS 连接大致上可以划分为两个部分:第一个是建立连接时的非对称加密握手,第二个是握手后的对称加密报文传输

由于目前流行的 AES、ChaCha20 性能都很好,还有硬件优化,报文传输的性能损耗可以说是非常地小,小到几乎可以忽略不计了。所以,通常所说的“HTTPS 连接慢”指的就是刚开始建立连接的那段时间。

在 TCP 建连之后,正式数据传输之前,HTTPS 比 HTTP 增加了一个 TLS 握手的步骤,这个步骤最长可以花费两个消息往返,也就是 2-RTT。而且在握手消息的网络耗时之外,还会有其他的一些“隐形”消耗,比如:

  • 产生用于密钥交换的临时公私钥对(ECDHE);
  • 验证证书时访问 CA 获取 CRL 或者 OCSP;
  • 非对称加密解密处理“Pre-Master”。

# 硬件优化

  • 首先,你可以选择更快的 CPU,最好还内建 AES 优化,这样即可以加速握手,也可以加速传输。
  • 其次,你可以选择SSL 加速卡,加解密时调用它的 API,让专门的硬件来做非对称加解密,分担 CPU 的计算压力。

不过“SSL 加速卡”也有一些缺点,比如升级慢、支持算法有限,不能灵活定制解决方案等。

  • 第三种硬件加速方式:SSL 加速服务器,用专门的服务器集群来彻底“卸载”TLS 握手时的加密解密计算,性能自然要比单纯的“加速卡”要强大的多。

# 软件优化

硬件优化方式中除了 CPU,其他的通常可不是靠简单花钱就能买到的,还要有一些开发适配工作,有一定的实施难度。比如,“加速服务器”中关键的一点是通信必须是“异步”的,不能阻塞应用服务器,否则加速就没有意义了。

  • 软件升级

软件升级实施起来比较简单,就是把现在正在使用的软件尽量升级到最新版本,比如把 Linux 内核由 2.x 升级到 4.x,把 Nginx 由 1.6 升级到 1.16,把 OpenSSL 由 1.0.1 升级到 1.1.0/1.1.1。

  • 协议优化
  1. 如果有可能,应当尽量采用 TLS1.3,它大幅度简化了握手的过程,完全握手只要 1-RTT,而且更加安全。
  2. 如果暂时不能升级到 1.3,只能用 1.2,那么握手时使用的密钥交换协议应当尽量选用椭圆曲线的 ECDHE 算法。它不仅运算速度快,安全性高,还支持“False Start”,能够把握手的消息往返由 2-RTT 减少到 1-RTT,达到与 TLS1.3 类似的效果。
  3. 另外,椭圆曲线也要选择高性能的曲线,最好是 x25519,次优选择是 P-256。对称加密算法方面,也可以选用“AES_128_GCM”,它能比“AES_256_GCM”略快一点点。

# 证书优化

除了密钥交换,握手过程中的证书验证也是一个比较耗时的操作,服务器需要把自己的证书链全发给客户端,然后客户端接收后再逐一验证。

  • 证书传输

服务器的证书可以选择椭圆曲线(ECDSA)证书而不是 RSA 证书,因为 224 位的 ECC 相当于 2048 位的 RSA,所以椭圆曲线证书的“个头”要比 RSA 小很多,即能够节约带宽也能减少客户端的运算量,可谓“一举两得”。

  • 证书验证

客户端的证书验证其实是个很复杂的操作,会产生 DNS 查询、建立连接、收发数据等一系列网络通信,比较耗时;可以使用 OCSP(在线证书状态协议,Online Certificate Status Protocol),向 CA 发送查询请求,让 CA 返回证书的有效状态。

还有“OCSP Stapling”(OCSP 装订),它可以让服务器预先访问 CA 获取 OCSP 响应,然后在握手时随着证书一起发给客户端,免去了客户端连接 CA 服务器查询的时间。

# 会话复用

HTTPS 建立连接的过程:先是 TCP 三次握手,然后是 TLS 一次握手。这后一次握手的重点是算出主密钥“Master Secret”,而主密钥每次连接都要重新计算,未免有点太浪费了,如果能够把“辛辛苦苦”算出来的主密钥缓存一下“重用”,不就可以免去了握手和计算的成本了吗?

这种做法就叫会话复用(TLS session resumption),和 HTTP Cache 一样,也是提高 HTTPS 性能的“大杀器”,被浏览器和服务器广泛应用。

  • 会话复用分两种,第一种叫Session ID,就是客户端和服务器首次连接后各自保存一个会话的 ID 号,内存里存储主密钥和其他相关的信息。当客户端再次连接时发一个 ID 过来,服务器就在内存里找,找到就直接用主密钥恢复会话状态,跳过证书验证和密钥交换,只用一个消息往返就可以建立安全通信。

  • 第二种 Session Ticket(会话票证) 方案,它有点类似 HTTP 的 Cookie,存储的责任由服务器转移到了客户端,服务器加密会话信息,用“New Session Ticket”消息发给客户端,让客户端保存。

参考:HTTPS的优化 (opens new window)

# HTTPS迁移

  1. 申请证书

要把网站从 HTTP 切换到 HTTPS,首先要做的就是为网站申请一张证书。

大型网站出于信誉、公司形象的考虑,通常会选择向传统的 CA 申请证书。

“Let’s Encrypt”一直在推动证书的自动化部署,为此还实现了专门的 ACME 协议(RFC8555)。

  • 第一,申请证书时应当同时申请 RSA 和 ECDSA 两种证书,在 Nginx 里配置成双证书验证,这样服务器可以自动选择快速的椭圆曲线证书,同时也兼容只支持 RSA 的客户端。
  • 第二,如果申请 RSA 证书,私钥至少要 2048 位,摘要算法应该选用 SHA-2,例如 SHA256、SHA384 等。
  • 第三,出于安全的考虑,“Let’s Encrypt”证书的有效期很短,只有 90 天,时间一到就会过期失效,所以必须要定期更新。
  1. 配置 HTTPS
  • Nginx配置
listen                443 ssl;

ssl_certificate       xxx_rsa.crt;  #rsa2048 cert
ssl_certificate_key   xxx_rsa.key;  #rsa2048 private key

ssl_certificate       xxx_ecc.crt;  #ecdsa cert
ssl_certificate_key   xxx_ecc.key;  #ecdsa private ke
  • 为了提高 HTTPS 的安全系数和性能,你还可以强制 Nginx 只支持 TLS1.2 以上的协议;
  • 密码套件的选择方面,以服务器的套件优先。
  • 如果你的服务器上使用了 OpenSSL 的分支 BorringSSL,那么还可以使用一个特殊的“等价密码组”(Equal preference cipher groups)特性。
  1. 服务器名称指示

在 HTTP 协议里,多个域名可以同时在一个 IP 地址上运行,这就是“虚拟主机”,Web 服务器会使用请求头里的 Host 字段来选择。

但在 HTTPS 里,因为请求头只有在 TLS 握手之后才能发送,在握手时就必须选择“虚拟主机”对应的证书,TLS 无法得知域名的信息,就只能用 IP 地址来区分。所以,最早的时候每个 HTTPS 域名必须使用独立的 IP 地址,非常不方便。

这还是得用到 TLS 的“扩展”,给协议加个 SNI(Server Name Indication)的“补充条款”。它的作用和 Host 字段差不多,客户端会在“Client Hello”时带上域名信息,这样服务器就可以根据名字而不是 IP 地址来选择证书。

Extension: server_name (len=19)
    Server Name Indication extension
        Server Name Type: host_name (0)
        Server Name: www.chrono.com
  1. 重定向跳转

现在有了 HTTPS 服务,但原来的 HTTP 站点也不能马上弃用,还是会有很多网民习惯在地址栏里直接敲域名(或者是旧的书签、超链接),默认使用 HTTP 协议访问。

把不安全的 HTTP 网址用 301 或 302“重定向”到新的 HTTPS 网站,这在 Nginx 里也很容易做到,使用“return”或“rewrite”都可以。

return 301 https://$host$request_uri;             #永久重定向
rewrite ^  https://$host$request_uri permanent;   #永久重定向

但这种方式有两个问题。一个是重定向增加了网络成本,多出了一次请求;另一个是存在安全隐患,重定向的响应可能会被“中间人”窜改,实现“会话劫持”,跳转到恶意网站

不过有一种叫“HSTS”(HTTP 严格传输安全,HTTP Strict Transport Security)的技术可以消除这种安全隐患。

HTTPS 服务器需要在发出的响应头里添加一个“Strict-Transport-Security”的字段,再设定一个有效期,例如:Strict-Transport-Security: max-age=15768000; includeSubDomains

这相当于告诉浏览器:我这个网站必须严格使用 HTTPS 协议,在半年之内(182.5 天)都不允许用 HTTP,你以后就自己做转换吧,不要再来麻烦我了。

有了“HSTS”的指示,以后浏览器再访问同样的域名的时候就会自动把 URI 里的“http”改成“https”,直接访问安全的 HTTPS 网站。这样“中间人”就失去了攻击的机会,而且对于客户端来说也免去了一次跳转,加快了连接速度。

Back
上次更新: 1/24/2022, 5:38:42 PM
最近更新
01
RAG实战:低码平台接入RAG知识库
03-04
02
B端低码平台的实践与思考
02-27
03
AI原创短片创作实操笔记
02-23
更多文章>